翻译:h4d35
预估稿费:200RMB
投稿方式:发送邮件至linwei#360.cn,或登陆网页版在线投稿
译者序
本文是Thick Client Proxying系列文章中的第6篇,前几篇主要介绍了Burp的使用,而这一篇则详细介绍了代理的工作原理,因此单独挑出本文进行了翻译。
为了编写我们自己的可定制的代理程序,首先我们需要知道代理是如何工作的。在Proxying Hipchat Part 3: SSL Added and Removed Here一文中,我想编写一个自定义代理工具(一个简单的Python脚本即可实现),因此我不得不回过头去学习它们的工作原理。我在网上没有找到从信息安全角度分析代理的文章。大多数文章只是在说如何配置缓存或转发代理,但是关于**中间人(Man-in-the-Middle,MitM)**代理的内容则寥寥无几。我在那篇文章的第二节中简要介绍了这一点。在本文中,我将对此进行深入分析。实际上我还读了一些RFC,令人惊讶的是这些RFC写得相当好。
如果您想跳过简介,可以直接跳至第3节。
0. 为什么我需要知道代理是如何工作的?
这个问题问得好。大多数情况下,我们只需要将浏览器的代理设置为Burp,就能开箱即用。但是,如果出现一点小意外,我们将进入恐慌模式。如果Web应用使用了Java或Silverlight组件,并且它有一些古怪的东西怎么办?另一个原因是,我还想使用Burp代理胖客户端程序(Thick client application),因为Burp不仅仅能够代理Web应用程序。我的意见是:“ 如果应用程序使用了HTTP协议,你就能够使用Burp进行代理 ”。为胖客户端程序设置代理不是一件容易的事(通常情况下,仅仅将流量重定向到代理服务器就让人痛苦不堪了)。如果我们不知道代理的工作原理,我们就无法解决这些问题。
现在你确定你需要看下去了吗?确确确确确……定吗?
1. ”变成“一个代理
在阅读本文时,尝试从代理的角度看问题有助于理解,至少对我来说是有用的。代理其实像一个观察者,它不知道系统内部发生的任何事情。作为观察者,我们只能决定代理自身的行为。”当用户在浏览器中输入google.com时,代理程序必须将请求发送到google.com”,那么代理是如何知道这一点的呢?毕竟代理程序还不能神通广大到能够“看到”浏览器的地址栏。
1.1 这是什么意思?
假设我们是代理程序。我们唯一能够看到的是客户端(例如浏览器)和目标端点(Endpoint)发送给我们的请求/数据包,除此之外其他信息我们一概不知。作为一个代理,我们必须依靠所知道的有限信息,决定如何处理收到的请求数据。
现在希望我们能够专注一点,开始吧!
2. 两种代理简介
接下来我将讨论两种类型的代理。
转发代理(Forwarding proxies)
TLS终止代理(TLS terminating proxies)
这些描述不完全准确或详细,但对我们的目的来说足够了。当然这不是详尽的列表,还有其他类型的代理,但我们只对这两种代理感兴趣。讲真,其实我们只对TLS终止代理感兴趣。
2.1 转发代理
我们之前应该都遇到过,例如我们每天都能见到和使用的企业代理。如果您在企业环境中,请检查代理自动配置(proxy auto-config, pac)脚本。本质上它是一个文本文件,它告诉应用程序应该向哪里发送流量,并根据目标端点重新路由流量。通常,如果目标端点在内网,则流量通过内部网络正常传输;反之,那些通过互联网发送的请求则被发送至转发代理服务器。你可以在[Microsoft Technet](https://technet.microsoft.com/en-us/library/cc985335.aspx)中看到一些示例。从应用程序的角度来看,转发代理位于企业内网和互联网之间。
由**转发代理**的名称可知,这种代理只转发数据包,却看不到加密的有效内容(例如TLS)。从典型的转发代理的角度来看,一个建立的TLS连接只是一堆含有随机的TCP有效载荷的数据包。
2.2 TLS终止代理
Burp就是典型TLS终止代理。如果你知道Burp做了什么(可能是因为你正在阅读本文),你就会明白什么是TLS终止代理。这种代理通常是网络连接的**中间人**,代理程序会解开TLS数据包来查看有效载荷。
这种代理可以是像Burp或Fiddler等这类通常用于(安全)测试的应用程序,或者也可以是像Bluecoat这样的设备或Palo Alto Networks的“thing” (不管它它叫什么名字)的[SSL解密模块](https://live.paloaltonetworks.com/t5/Configuration-Articles/How-to-Implement-and-Test-SSL-Decryption/ta-p/59719 )。这些设备通常用于深度包检测。
您可以通过将所有目标端点添加到Burp的[SSL Pass Through](https://parsiya.net/blog/2016-03-27-thick-client-proxying—part-1-burp-interception-and-proxy-listeners/#1-4-ssl-pass-through)配置项中来使Burp像转发代理一样工作,这对于排除连接错误非常有用。
2.2.1 并不总是TLS
是的。有时我们的代理会解密(或解码)非TLS加密(或编码)层。我将这一类别中的所有代理也划归为TLS终止代理,因为TLS已成为保护传输中数据的最常用方法。
3. HTTP(s)代理如何工作
现在我们终于聊到正题了。在所有示例中,我们有一个使用代理(通过一些代理设置)的浏览器,浏览器知道它连接到一个代理(稍后我会谈到这一点)。
3.1 HTTP代理
在这种情况下,浏览器正在使用纯HTTP(意味着没有TLS)。在这种情况下,转发代理和TLS终止代理的工作方式类似。
假设我们在浏览器中输入了http://www.yahoo.com 。实际情况下,这里会产生一个302重定向,让我们暂时忽略这一点,并假设yahoo.com可以通过HTTP进行访问。或许我应该使用example.com举例,但是我比较懒,不想重新画图了。
浏览器和代理之间建立了一个TCP连接(著名的三次握手),然后浏览器发送GET请求。
Wireshark中看到的GET如下图所示(我们可以看到数据明文,因为这里没有TLS)。
现在,我们(代理)必须决定将这个GET请求发送到哪里。请注意,代理(Burp)和浏览器都位于同一台电脑上,所示上图中的源IP和目标IP均为127.0.0.1。因此,我们无法根据目标IP地址转发请求。
这个GET请求与不设置代理情况下的GET请求有何不同呢?我禁用浏览器的代理设置并重新捕获相同的GET请求,如下图所示。
注意上图中的高亮部分。发送到代理的请求具有`absoluteURI`。简单来说,发送到代理的GET请求的第二个参数是完整的URI(或URL),代理程序据此发现目标端点。`absoluteURI`最早在RFC2616(讨论HTTP/1.1)中被讨论。在5.1.2节 请求URI中,我们可以看到:
当请求目标是代理程序时,需要采用absoluteURI的形式。
…
例如以下GET请求:
GET http://www.w3.org/pub/WWW/TheProject.html HTTP/1.1
在较新的RFC中,您可以通过`absolute-URI`关键词查找到相关内容。此格式被称为`absolute-form`。在*[RFC7230 – HTTP/1.1:消息语法和路由](RFC7230 – HTTP / 1.1:消息语法和路由)*中,*[第5.3.2节 absolute-form](https://tools.ietf.org/html/rfc7230#section-5.3.2)*中可以看到:
当向代理程序发出请求时,除了`CONNECT`或服务器范围的`OPTIONS`请求(如下所述)之外,客户端**必须**以`absolute-form`的形式发送目标URI。
absolute-form = absolute-URI
请注意,RFC要求客户端无论什么请求均发送`absolute-URI`(即使他们正在使用`CONNECT`请求)。
代理程序根据`absolute-URI`将请求转发到目标端点(在本例中为Yahoo!)。在这种情况下,转发代理和TLS终止代理的均以类似方式工作,因为它们都可以看到请求报文内部的HTTP有效载荷。
HTTP代理流程如下:
1、浏览器建立和代理之间的TCP连接。
2、浏览器将HTTP请求(使用`absolute-URI`)发送到代理。
3、代理建立与yahoo.com之间的TCP连接(使用`absolute-URI`)。
4、代理转发HTTP请求。
5、代理收到响应。
6、代理关闭与yahoo.com的连接。
7、代理将响应转发给浏览器。
8、代理通知关闭连接(使用`FIN`)。
9、浏览器和代理之间的连接关闭。
3.1.1 为什么不使用`Host`请求头(Host Header)?
如果您已经进行过一些HTTP安全测试(或看过一些HTTP请求),那么您可能会问:“为什么不使用`Host`请求头?”这是一个非常好的问题,我也存在这个疑问。作为代理,我们能够看到`Host`请求头,为什么我们需要使用`absolute-URI`?
答案是为了向后兼容`HTTP/1.0`代理。在RFC7230的*[5.4节 **Host**请求头](https://tools.ietf.org/html/rfc7230#section-5.4)* 中有暗示:
即使请求目标是`absolute-form`的,客户端也**必须**在`HTTP/1.1`请求中发送`Host`请求头字段,因为这样允许Host信息通过旧的`HTTP/1.0`代理进行转发,这类旧的代理可能没有实现`Host`请求头。
后来,它指示代理依赖于`absolute-URI`并忽略`Host`请求头。如果`Host`请求头与`URI`不同,那么代理必须生成正确的`Header`并发送请求。
3.2 转发代理和HTTPs
但是HTTP(s)请求如何通过代理进行转发呢?代理是如何工作的?
让我们再次进入转发代理的视角。我们不做TLS握手,只是转发数据包。用户在浏览器中键入https://www.google.com后,会创建一个与我们的TCP连接,然后启动TLS握手。RFC5246的第7.4.1.2节对TLS握手的第一步`ClientHello`进行了讨论(RFC5246本质上讨论的是TLS 1.2)。
到现在为止,我确实没有读过TLS 1.2的RFC,我怀疑你也不需要看。作为代理,我们将看到`ClientHello`报文如下:
但是我们作为代理,我们应该知道这些数据是什么意思。有些工具应该能够为我们做到这一点。这里我使用Netmon,它将`ClientHello`数据包解码如下:
现在,我们要决定往哪里发送ClientHello。通过以上信息,我们如何找到目标端点?
其实,答案是:臣妾做不到啊!
3.2.1 CONNECT请求
简单来说,浏览器需要告诉代理向哪里转发请求,而这一过程应该在TLS握手之前发生(显然在TCP连接建立之后)。这里就需要`CONNECT`方法登场了。
在TLS握手之前,浏览器会将目标端点的域名随`CONNECT`请求发送至代理程序。此请求包含目标端点和端口,形式为`HOST:PORT`。对请求目标而言,这叫做`authority-form`格式。我们可以在*[RFC7230的第5.3.3节 **authority-form**](https://tools.ietf.org/html/rfc7230#section-5.3.3)*中看到相关描述:
请求目标的`authority-form`形式仅用于`CONNECT`请求
…
客户端**必须**只发送目标URI的授权部分(不包括任何用户信息及其“@”分隔符)作为请求目标。例如,
CONNECT www.example.com:80 HTTP/1.1
在RFC7231 – HTTP/1.1:语义和内容 第4.3.6节 – CONNECT中对CONNECT方法进行了讨论:
CONNECT方法请求接收方建立一条连接至由请求目标标识的、目标原始服务器的隧道,如果成功,则将其行为限制在对两个方向上的分组数据的盲目转发,直到隧道关闭。
客户端说明如下:
发送`CONNECT`请求的客户端**必须**发送请求目标的授权形式。
…
例如,
CONNECT server.example.com:80 HTTP/1.1
Host: server.example.com:80
代理应该建立到目标站点的连接,如果成功则响应`2xx`(成功) 。在阅读RFC之前,我认为代理会立即发送`2xx`响应,然后创建到目标站点的连接。但我错了,代理只能在连接到端点时进行回复,否则我们如何告诉应用程序无法建立隧道。应用程序在收到`2xx`响应时启动TLS握手。
转发代理程序代理HTTPs的流程如下:
1、浏览器创建与转发代理的TCP连接。
2、浏览器将`CONNECT google.com:443`请求发送给代理。
3、代理尝试连接到`google.com:443`。
4、如果成功,代理返回响应`200 connection established`。
5、现在浏览器知道代理可以和目标端点建立连接并启动TLS握手。
6、转发代理只是传递请求,直到一方关闭连接,然后关闭其他连接。
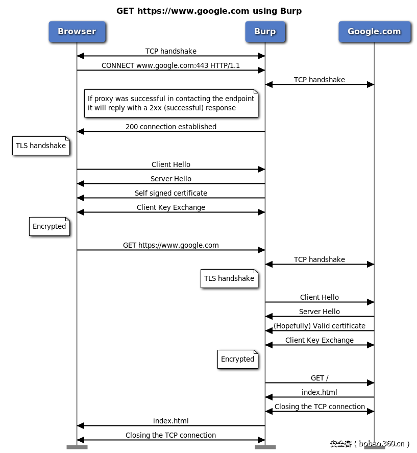
3.3 Burp和HTTPs
Burp(或任何TLS终止代理)的工作方式与上述情况类似。唯一的区别是,Burp通过与浏览器进行TLS握手然后成为连接的中间人,从而能够得到明文的请求数据。默认情况下,Burp使用`CONNECT`请求中的目标端点名称自动生成证书(由其根CA签名)并将其呈现给客户端。
3.3.1 更正 – 2016年7月30日
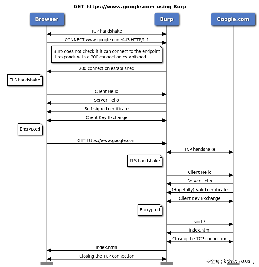
注意:下图是错误的!!!。正如朋友们在评论中所说的那样,从Burp到服务器有两个TCP连接。我的想法是,Burp首先检查与服务器的连接,然后返回`200`响应并根据RFC进行操作。再建立与服务器的新连接,然后将两侧的数据进行转发。
注意:上图有误!上图有误!上图有误!
实际情况是,Burp在`CONNECT`请求之后没有建立与目标端点初始TCP连接,只是仅仅向浏览器返回`200`响应。我使用Microsoft Message Analyzer(MMA)捕获流量进行分析。它使我能够捕获从浏览器到Burp的本地流量以及从Burp到Google.com的流量。下图截取了MMA所捕获的部分流量,其中展示了TLS握手过程:
如上图所示,上边的红框中是浏览器和Burp之间的本地流量,下边的绿框中是Burp和Google.com之间的流量。数据包是按时间先后顺序排列的。正如你所看到的,Burp接收到`CONNECT`请求时并不会进行连接检查。它继续进行TLS握手,然后只有在收到第一个请求(在这种情况下是GET请求)后才连接Google.com。所以实际上**正确的**流程图应该是这样的:
3.3.2 Burp的隐形模式(Invisible Mode)
这一内容我可能说了上百次了。我们知道RFC阻止代理使用`Host`头来重新路由流量。现在,如果我们有一个使用HTTP但不是`proxy-aware`的客户端(或者我们已经将流量重定向到Burp而不使用代理设置),那么我们可以开启Burp的隐形模式,该模式使用`Host`头来重定向流量。这是HTTP的一个优点,它使得HTTP协议比自定义协议(例如包装在TLS中的二进制blob)更容易进行代理。
4. Cloudfront和服务器名称指示(Server Name Indication)
如果您捕获到`ClientHello`请求,以查看代理流程(或者一般情况下),您会注意到您的请求可能和前述的不一样。你可以在`ClienHello`请求报文中看到目标服务器的名字。实际上,如果这里没有服务器名称,那你就很难在其他地方看到它。对于我图中的例子来说,我不得不通过IP地址导航到一个网站。
那么服务器名称是什么?这是一个称为`Server Name Indication`或`SNI`的TLS扩展。我们可以在*[RFC6066的第3节 Server Name Indication](https://tools.ietf.org/html/rfc6066#page-6)*中看到相关描述:
客户端可能希望提供此信息,以实现与在单个底层网络地址上托管多个“虚拟主机”的服务器的安全连接。
我将以我的网站为例。`Parsiya.net`是使用[Hugo](https://gohugo.io/)生成的静态网站。它托管在`Amazon S3 bucket`中。S3不支持通过TLS(或者你也可以称为HTTPs)访问静态托管网站(它支持通过TLS访问单个文件)。为了获得TLS,我在前端使用了Cloudfront。Cloudfront是Amazon的内容分发网络(CDN),并支持自定义TLS证书。如果您使用Cloudfront,您可以免费获得网站的TLS证书。在这种情况下,Cloudfront充当了许多资源的目标端点。
浏览器应该有一种方式告诉Cloudfront所要连接的目标端点,以便Cloudfront可以获取正确的TLS证书并将其呈现给浏览器。SNI能够实现这一功能。典型的发送至`parsiya.net`的`ClientHello`请求如下图所示(其中SNI已解码):
现在我们可以看看Cloudfront是如何工作的(简化版):
在这种情况下,Cloudfront的作用就像是一个TLS终止代理。一方面,它有HTTPs请求(浏览器 <–> Cloudfront);另一方面,它也含有HTTP请求(Cloudfront <–> S3)。这里使用了SNI,而不是`CONNECT`请求。这是能够说得通的,因为Cloudfront并不是浏览器的代理。
5. 代理感知型客户端
现在我可以讨论一下代理感知型客户端(proxy-aware clients)。这类客户端程序我们已经见过了,并且也知道它们的工作原理。
代理感知型客户端知道自己何时连接到代理程序。如果发现连接到了代理程序,会执行以下操作:
在HTTP(s)请求中包含`absolute-URI`并发送给代理程序。
在TLS握手之前发送`CONNECT`请求,以便将目标端点告知代理程序。
通常代理感知型客户端具有代理设置功能,或遵循某些操作系统中特定客户端程序的代理设置(例如,IE代理设置)。一旦设置了代理,会通知示浏览器已连接到代理,浏览器则会执行相应地连接行为。几乎所有的浏览器都是代理感知型的客户端。
6. 结论及未来计划
以上是所有内容。希望本文对大家有所帮助。现在我们知道了代理程序的内部工作原理。以后如果遇到客户端设置Burp代理后出现异常情况,可以尝试捕获客户端和Burp之间的本地流量进行分析。注意Burp的Alert标签页中的异常信息,通常TLS问题也会出现在这里。
我下一步的计划是讨论一下流量重定向技术。
和往常一样,如果您有任何问题/意见/反馈,您知道在哪里找到我。












