译者:WisFree
预估稿费:190RMB
投稿方式:发送邮件至linwei#360.cn,或登陆网页版在线投稿
写在前面的话
我所做的研究不仅是“反分析”,而且我还想绕过安全分析并执行恶意代码。因此, 通过研究我发现了一种能够绕过常见安全分析工具的方法,今天给大家介绍的就是Sysinternals Suite。简而言之,在Sysinternals Suite的帮助下,我可以在不需要管理员权限或SEDebug权限的情况下完成我的“反分析”操作。最终实现的效果就是:恶意程序正在运行,但不会显示在Procexp.exe之中。
Sysinternals Suite
Sysinternals Suite是微软发布的一套非常强大的免费工具程序集,一共包括将近70款Windows工具。用好Windows Sysinternals Suite里的工具,你将更有能力处理Windows的各种问题,而且不用花一分钱。Sysinternals 之前为Winternals公司提供的免费工具,Winternals原本是一间主力产品为系统复原与资料保护的公司,为了解决工程师平常在工作上遇到的各种问题,便开发出许多小工具。之后他们将这些工具集合起来称为Sysinternals,并放在网络供人免费下载,其中也包含部分工具的源代码,该工具集一直以来都颇受IT专家社群的好评。
Procexp的“隐藏复活节彩蛋”-“HiddenProcs”
首先我研究的是Procexp(Procexp是windows系统进程管理的一个比较方便的工具,能快速的发现病毒,结束不必要的进程。除此之外,它还可以详尽地显示计算机信息:CPU、内存使用情况、DLL和句柄等信息)。我在IDA中对Procexp进行了分析,并且发现了一段非常有意思的代码,具体如下图所示:
这段代码会搜索一个名叫“HiddenProcs”的MULIT_SZ寄存器值。如果这个值存在的话,它将会对一系列新生成的进程名进行解析操作。我原本打算将这些代码提取出来进行进一步分析,但不幸的是,我发现负责隐藏这些进程名的实际代码其实并不存在(不知道是不是IDA的问题),所以我其实发现的是一个无效的注册表键,于是我只能换一种办法了。
Procexp镜像劫持一(结果:失败)
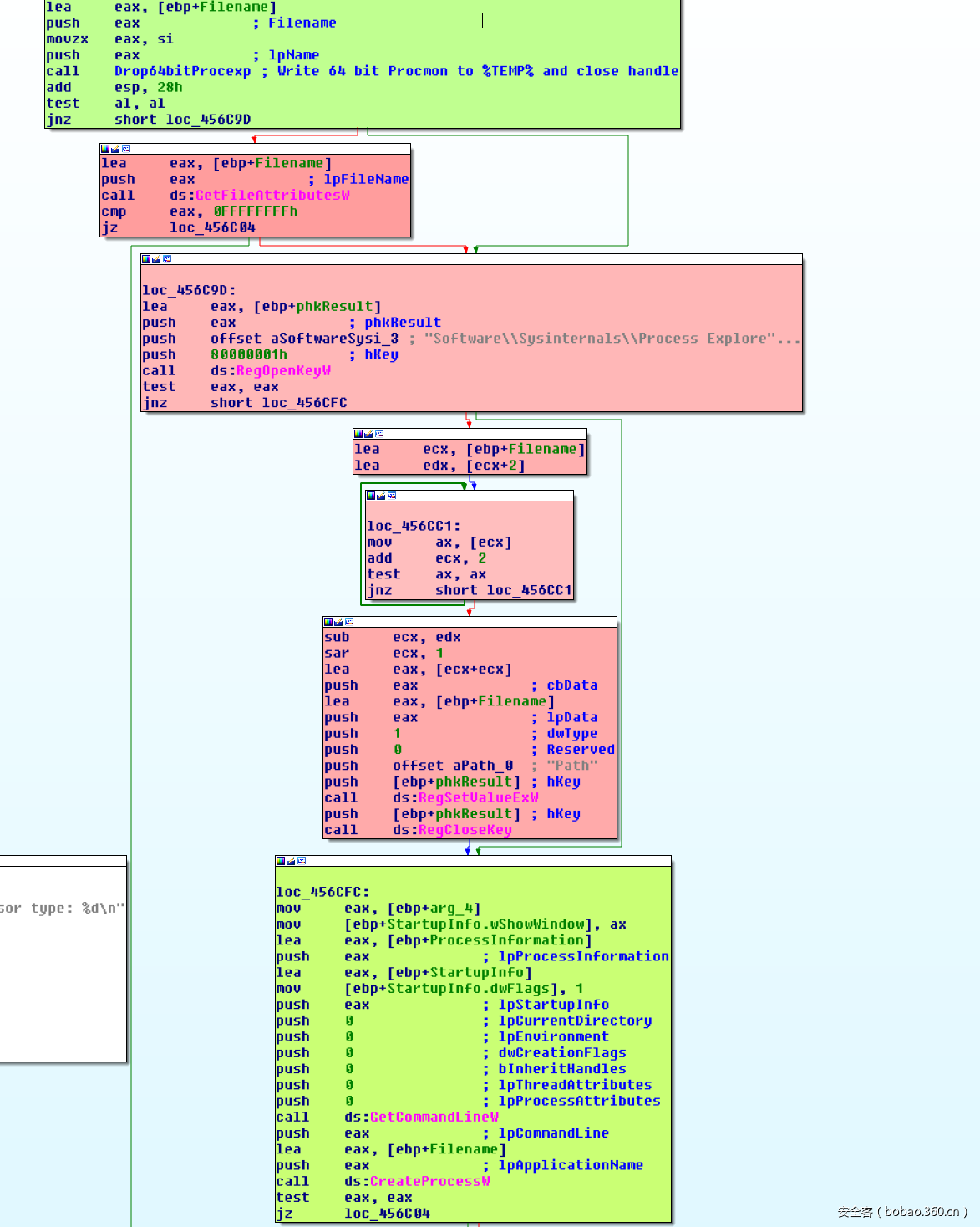
如果我们可以劫持procexp的话,那么我们就可以控制它显示给用户的内容了。当你在64位操作系统中运行Procexp32.exe(或者其他的32位 Sysinternal工具)的时候,它将会在本地磁盘中导出一个64位版本的进程,然后再自动运行这个64位的版本。这样一来,如果我们能能够劫持这个进程的话,会怎么样呢?
实际上,我们的目标就是如何利用Procomon32来注入Payload或运行恶意代码。这个程序负责向本地磁盘写入目标进程的64位版本并在64位操作系统中运行该进程。请大家先看看上面这张图片,注意图片顶部绿色的节点(Drop64bitProcExp函数)以及图片底部粉色的节点(CreateProcessW),这两段程序在执行的过程中,两者之间有一定的时间间隔。因此,如果我们能够保证让ProExp32.exe在上图中红色部分的地方运行得尽可能的久,我们就可以不断地尝试写入恶意进程了,但我们能不能在CreateProcess被调用之前劫持整个进程呢?
接下来我便对此进行了尝试,我开发了一个简单的PoC,然后将我的线程设置成了TIME_PRIORITY_TIME_CRITICAL,并尝试向目标程序写入我自己的代码。我的目标就是在上图所示的那两个节点之间执行我自己的恶意代码。
当这个程序正在运行并且用户尝试打开ProcExp时,我得到了如下图所示的错误信息。就此看来,我的镜像劫持方法并没有成功,我还得尝试其他的方法。
Procexp镜像劫持二(结果:成功)
在对文件生成代码(负责生成进程64位版本的代码)进行了深入分析之后,我们发现如果“wfopen_s(“ProcExp64.exe”, “wb”)”无法成功的话,ProcExp并不会立刻退出执行。
那么这里肯定就存在安全漏洞了,只要“GetFileAttributes”能够成功执行,那么它将会忽略fopen可能会返回的错误信息。
这样一来,镜像劫持很容易就能够实现了。我们只需要将我们自己的“ProcExp64.exe”写入到临时目录之中,然后将该程序的属性修改为“只读”。接下来,“fopen(“ProcExp64.exe” ,”wb”)”将会失败,但是当程序尝试执行“GetFileAttributes”时将会成功,而程序的执行流程将会带领我们正确地“走”到CreateProcess。
如下图所示,我们的进程在本地磁盘的临时目录%temp%中生成了一个伪造的ProcessExplorer,文件名称为“PROCEXP64.exe”,该文件的属性为“只读”属性(你可以自己在家动手尝试一下)。我生成的是一个很简单的程序,它只会在命令控制台中输出字符串“Hijacked”。具体如下图所示:
接下来,当我们尝试运行Procexp.exe时,它便会触发其中的安全漏洞,并且运行我们所生成的“PROCEXP64.exe”。
劫持效果如下图所示:
我设计的这个PoC只是想告诉大家这种劫持方法其实是可行的,但我认为我们其实可以做得更加好,因为上面给出的这种劫持方法只能适用于在64位操作系统中运行32位Sysinternals工具的场景。
DLL劫持(最终的解决方案)
接下来给大家介绍的就是我最终的解决方案了,即最终的PoC。首先我们来看一看Sysinternal的注册表键,大家可以看到其中一个名叫“DbghelpPath”的注册表键。这个注册表键对于绝大多数应用程序来说都是可写的(USER注册表单元):
DbghelpPath注册表键指向的是一个存放“dbghelp.dll”文件的可信路径。非常好,我所要做的就是劫持这个路径。我给出的PoC代码可以让这个注册表键指向临时目录%TEMP%,然后我再向临时目录(%TEMP%/DbgHelp.dll)中存放一个我自己的恶意dbghelp.dll文件就可以了。当Procexp开始运行之后,它将会加载这个路径下的DLL文件。当它成功加载了我的恶意DLL文件之后,我们就可以利用ProcExp程序来隐藏我们的恶意进程了。点击【这里】获取我的PoC代码。
整个劫持过程需要涉及到对ProcExp进程的运行逻辑以及链表结构进行逆向分析,下图显示的就是我们的PoC代码成功利用ProcExp运行了一个名叫“Malicious.exe”的恶意进程:
总结
整个劫持过程其实并不难,而最棒的一点就在于,几乎每一款SysInternal工具都拥有这样一个可写的DbgHelp路径注册表键,所以从理论上来说,你可以利用任何一款Sysinternal Suite工具来实现本文所介绍的攻击技术。










