漏洞描述
7月21日,Atlassian官方发布了2022年7月的安全更新,其中涉及到Confluence Server的多个漏洞,其中CVE-2022-26138为一个硬编码漏洞。
当Confluence Server或Data Center上的Questions for Confluence app启用时,它会创建一个名为disabledsystemuser的Confluence用户帐户。此帐户旨在帮助将数据从应用程序迁移到 Confluence Cloud的管理员账号中。该帐户通过使用硬编码密码创建并添加到confluence-users组中,在默认情况下允许查看和编辑 Confluence 中的所有非受限页面。未经身份验证攻击者可以利用所知的硬编码密码登录Confluence并访问该组有权限访问的所有页面。
相关介绍
Atlassian Confluence Server是澳大利亚Atlassian公司的一套具有企业知识管理功能,并支持用于构建企业WiKi的协同软件的服务器版本。
利用范围
Questions for Confluence app == 2.7.34
Questions for Confluence app == 2.7.35
Questions for Confluence app == 3.0.2
漏洞分析
环境搭建
此次漏洞分析环境可参考CVE-2022-26134 Confluence OGNL RCE 漏洞分析。
进行搭建。分析源码为confluence-questions-3.0.2.jar或者另外两个版本。
代码分析
动态调试之前,在配置文件default.properties中可以找到所创建用户的相关信息,其中的username和password都是固定的。
紧接着在com.atlassian.confluence.plugins.questions.util#BuildInformationManager处打下断点。
开启debug模式,随后在confluence中上传confluence-questions.jar应用。
在安装应用的过程中,会从配置文件中获取到固定的账号信息。
随后进入com.atlassian.confluence.plugins.questions.service.UserCreatorServiceImpl实例化UserCreatorServiceImpl对象。
继续跟进,会进入下面的addPredefinedPermittedDisabledUser方法。
在此,固定disabledsystemuser用户完成创建并将其添加到confluence-users组。
漏洞复现
成功上传Questions for Confluence应用程序。
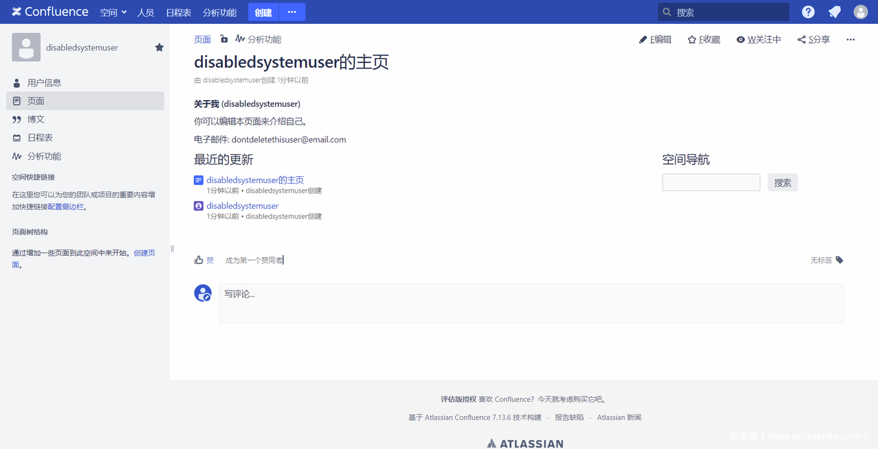
成功登录,且该用户拥有管理员权限。
修复建议
参考官方公告中的修复建议:
更新Questions for Confluence扩展至以下安全版本:
2.7.x >= 2.7.38 (Confluence 6.13.18 到 7.16.2)
Versions >= 3.0.5 (Confluence 7.16.3 之后的版本)
参考材料
1.https://confluence.atlassian.com/doc/questions-for-confluence-security-advisory-2022-07-20-1142446709.html












