翻译:shan66
预估稿费:200RMB(不服你也来投稿啊!)
投稿方式:发送邮件至linwei#360.cn,或登陆网页版在线投
前言
在2011年的时候,Windows 7 Service Pack 1如日中天,那时我才开始接触编程,而j00ru则发布了一个介绍在用户模式下通过各种方式访问Windows内核指针的白皮书:Windows Security Hardening Through Kernel Address Protection。
我决定重新回味一下这篇白皮书中讨论的各种技术,搜罗可用于Windows 7上的相应版本,然后调查它们能否在Windows 8 / 8.1 / 10上奏效。遇到无法在Windows 8 / 8.1 / 10上工作的时候,我会进一步研究相应的函数在新版本的Windows中发生了怎样的变化。这方面的工作,虽然很多都被别人做过了,但通过动手实践,我还是学到了很多东西;同时,作为一个有趣的逆向工程的练习,或许对大家也会有所帮助。
对于每个例子,我都会提供一个可用于Windows 7 32位的实现,然后将其移植到64位Windows,如果发现无法用于新版本的Windows 的话,则说明原来用到的某些特性在新版本操作系统中已经发生了变化。
本文中讨论的每一种技术,在Github上都可以下载到相应的Visual Studio项目。
Windows System Information classes
NtQuerySystemInformation是一个经典的和众所周知的未公开函数,利用逆向工程的获得的各种细节,人们发现它可以用来收集关Windows内核的状态信息。 它在MSDN上的定义如下:
NTSTATUS WINAPI NtQuerySystemInformation(
_In_ SYSTEM_INFORMATION_CLASS SystemInformationClass,
_Inout_ PVOID SystemInformation,
_In_ ULONG SystemInformationLength,
_Out_opt_ PULONG ReturnLength
);
第一个参数是SYSTEM_INFORMATION_CLASS的值,这个值决定返回什么信息。 这些值可以在winternl.h中找到,其他的值也被人通过逆向工程找到了(例如在wine项目实现中就可以找到这些值)。 在j00ru的论文中,他考察了4个枚举值,我们将在后文中单独加以解释。
第二个参数是指向输出数据的结构的指针,它会随着SystemInformationClass值的不同而变化,第三个参数是其长度。 最后一个参数用于返回写入输出结构的数据量。
为了避免为各个SystemInformationClass值重复编码,我将在这里给出实际定义和调用NtQuerySystemInformation的代码。 首先,我们将包含标准的Visual Studio项目头文件,同时要完整导入Windows.h文件,因为它定义了我们需要用到的许多Windows特有的结构和函数。
#include "stdafx.h"
#include <windows.h>
我们还需要定义NyQuerySystemInformation函数,以便让一个指针指向它,从而便于调用。
typedef NTSTATUS(WINAPI *PNtQuerySystemInformation)(
__in SYSTEM_INFORMATION_CLASS SystemInformationClass,
__inout PVOID SystemInformation,
__in ULONG SystemInformationLength,
__out_opt PULONG ReturnLength
);
最后,我们还需要在ntdll中找到NtQuerySystemInformation函数,方法是获取一个ntdll的HANDLE,然后再其中寻找该函数的地址,然后快速检查它是否已成功找到。
HMODULE ntdll = GetModuleHandle(TEXT("ntdll"));
PNtQuerySystemInformation query = (PNtQuerySystemInformation)GetProcAddress(ntdll, "NtQuerySystemInformation");
if (query == NULL) {
printf("GetProcAddress() failed.n");
return 1;
}
上述代码一旦运行,我们就可以像调用函数一样来查询变量了。
Windows 7 32 bit SystemModuleInformation
这里介绍的第一个SystemInformationClass值是SystemModuleInformation,当使用此值时,返回当前已经加载到内核空间的地址的所有驱动程序的相关数据,包括它们的名称和大小。
首先,我们需要定义枚举值SYSTEM_INFORMATION_CLASS,稍后我们将其传递给NtQuerySystemInformation,这里其值为11,如下所示。
typedef enum _SYSTEM_INFORMATION_CLASS {
SystemModuleInformation = 11
} SYSTEM_INFORMATION_CLASS;
接下来,我们需要定义引用SystemModuleInformation时NtQuerySystemInformation会将信息加载到其中的结构。
#define MAXIMUM_FILENAME_LENGTH 255
typedef struct SYSTEM_MODULE {
ULONG Reserved1;
ULONG Reserved2;
PVOID ImageBaseAddress;
ULONG ImageSize;
ULONG Flags;
WORD Id;
WORD Rank;
WORD w018;
WORD NameOffset;
BYTE Name[MAXIMUM_FILENAME_LENGTH];
}SYSTEM_MODULE, *PSYSTEM_MODULE;
typedef struct SYSTEM_MODULE_INFORMATION {
ULONG ModulesCount;
SYSTEM_MODULE Modules[1];
} SYSTEM_MODULE_INFORMATION, *PSYSTEM_MODULE_INFORMATION;
如您所见,SYSTEM_MODULE结构包括ImageBaseAddress、ImageSize和Name字段,这些正是我们感兴趣的东西。为了弄清楚我们需要分配多少内存,我们必须调用NtQuerySystemInformation SystemModuleInformation枚举值和一个NULL输出指针,这样的话,它就会加载所需的字节数到ReturnLength参数。
ULONG len = 0;
query(SystemModuleInformation, NULL, 0, &len);
现在我们知道了需要多少内存,那么就可以分配一个适当大小的SYSTEM_MODULE_INFORMATION结构了,然后,再次调用NtQuerySystemInformation。
PSYSTEM_MODULE_INFORMATION pModuleInfo = (PSYSTEM_MODULE_INFORMATION)GlobalAlloc(GMEM_ZEROINIT, len);
if (pModuleInfo == NULL) {
printf("Could not allocate memory for module info.n");
return 1;
}
query(SystemModuleInformation, pModuleInfo, len, &len);
if (len == 0) {
printf("Failed to retrieve system module information.rn");
return 1;
}
在检查一切都返回都没有任何错误后,我们就可以使用ModulesCount字段来遍历SYSTEM_MODULE数组,从而打印每个模块的关键细节信息了。
for (int i = 0; i < pModuleInfo->ModulesCount; i++) {
PVOID kernelImageBase = pModuleInfo->Modules[i].ImageBaseAddress;
PCHAR kernelImage = (PCHAR)pModuleInfo->Modules[i].Name;
printf("Module name %st", kernelImage);
printf("Base Address 0x%Xrn", kernelImageBase);
}
构建并运行上述代码,我们将得到以下输出结果。
这个例子的完整代码(包括后面讨论的在64位Windows上运行的版本)可以从Github上面下载。
SystemHandleInformation
在j00ru的论文中提到的第二个SystemInformationClass值是SystemHandleInformation,它给出了内核内存中所有进程的每个对象的HANDLE和指针,其中包括所有Token对象。在这里,我们将使用SystemHandleInformation的扩展版本,因为原始版本只给出16位的HANDLE值,这在某些情况下可能是不够的。 首先,我们需要再次定义正确的SYSTEM_INFORMATION_CLASS值。
typedef enum _SYSTEM_INFORMATION_CLASS {
SystemExtendedHandleInformation = 64
} SYSTEM_INFORMATION_CLASS;
接下来,我们需要定义输出结构(取自Process Hacker,从第1595行开始)。
typedef struct _SYSTEM_HANDLE
{
PVOID Object;
HANDLE UniqueProcessId;
HANDLE HandleValue;
ULONG GrantedAccess;
USHORT CreatorBackTraceIndex;
USHORT ObjectTypeIndex;
ULONG HandleAttributes;
ULONG Reserved;
} SYSTEM_HANDLE, *PSYSTEM_HANDLE;
typedef struct _SYSTEM_HANDLE_INFORMATION_EX
{
ULONG_PTR HandleCount;
ULONG_PTR Reserved;
SYSTEM_HANDLE Handles[1];
} SYSTEM_HANDLE_INFORMATION_EX, *PSYSTEM_HANDLE_INFORMATION_EX;
正如您看到的,输出结构包含每个对象的HandleValue和Object字段,它是一个指向对象在内存中的位置的指针。
typedef struct _SYSTEM_HANDLE
{
PVOID Object;
HANDLE UniqueProcessId;
HANDLE HandleValue;
ULONG GrantedAccess;
USHORT CreatorBackTraceIndex;
USHORT ObjectTypeIndex;
ULONG HandleAttributes;
ULONG Reserved;
} SYSTEM_HANDLE, *PSYSTEM_HANDLE;
typedef struct _SYSTEM_HANDLE_INFORMATION_EX
{
ULONG_PTR HandleCount;
ULONG_PTR Reserved;
SYSTEM_HANDLE Handles[1];
} SYSTEM_HANDLE_INFORMATION_EX, *PSYSTEM_HANDLE_INFORMATION_EX;
为了使用这个SystemInformationClass值,NtQuerySystemInformation提供了一个奇怪的API,当使用NULL指针调用它时,它不是返回所需的内存,而只是返回NTSTATUS代码0xC0000004。 这是STATUS_INFO_LENGTH_MISMATCH的代码,当为待写入的输出分配的内存不足时,就会返回该代码。为了处理这个问题,我为输出分配了很少的内存,然后不断调用NtQuerySystemInformation,每次将内存量加倍,直到它返回一个不同的状态代码为止。
ULONG len = 20;
NTSTATUS status = (NTSTATUS)0xc0000004;
PSYSTEM_HANDLE_INFORMATION_EX pHandleInfo = NULL;
do {
len *= 2;
pHandleInfo = (PSYSTEM_HANDLE_INFORMATION_EX)GlobalAlloc(GMEM_ZEROINIT, len);
status = query(SystemExtendedHandleInformation, pHandleInfo, len, &len);
} while (status == (NTSTATUS) 0xc0000004);
一旦分配了足够的内存,该函数就会成功返回,然后我们就可以像前面介绍的那样来遍历输出,并打印我们感兴趣的值了。
for (int i = 0; i < pHandleInfo->HandleCount; i++) {
PVOID object = pHandleInfo->Handles[i].Object;
HANDLE handle = pHandleInfo->Handles[i].HandleValue;
HANDLE pid = pHandleInfo->Handles[i].UniqueProcessId;
printf("PID: %dt", pid);
printf("Object 0x%Xt", object);
printf("Handle 0x%Xrn", handle);
}
构建并运行上述代码,我们将得到以下输出结果。
这个例子的完整代码(包括后面在64位Windows上运行的相应版本)可以从Github上面下载。
SystemLockInformation
在j00ru的论文中考察的第三个SystemInformationClass值是SystemLockInformation,它返回当前存在于内核内存中的每个Lock对象的详细信息和地址。 同样的,我们首先要定义正确的SYSTEM_INFORMATION_CLASS值。
typedef enum _SYSTEM_INFORMATION_CLASS {
SystemLockInformation = 12
} SYSTEM_INFORMATION_CLASS;
接下来,我们需要定义输出结构,为此,我引用了j00ru的文件中的结构定义,并假设提供LocksCount信息的容器结构也采用其他结构的模式。
typedef struct _SYSTEM_LOCK {
PVOID Address;
USHORT Type;
USHORT Reserved1;
ULONG ExclusiveOwnerThreadId;
ULONG ActiveCount;
ULONG ContentionCount;
ULONG Reserved2[2];
ULONG NumberOfSharedWaiters;
ULONG NumberOfExclusiveWaiters;
} SYSTEM_LOCK, *PSYSTEM_LOCK;
typedef struct SYSTEM_LOCK_INFORMATION {
ULONG LocksCount;
SYSTEM_LOCK Locks[1];
} SYSTEM_LOCK_INFORMATION, *PSYSTEM_LOCK_INFORMATION;
在SYSTEM_LOCK结构中,需要注意的关键值是Address字段,它是指向内核内存中的对象的指针。
就像SystemExtendedHandleInformation的用法那样,无法直接让NtQuerySystemInformation提供我们所需的输出缓冲区大小,我们需要在一个循环中调用它,直至给出长度不匹配错误代码为止。
PSYSTEM_LOCK_INFORMATION pLockInfo = NULL;
ULONG len = 20;
NTSTATUS status = (NTSTATUS)0xc0000004;
do {
len *= 2;
pLockInfo = (PSYSTEM_LOCK_INFORMATION)GlobalAlloc(GMEM_ZEROINIT, len);
status = query(SystemLockInformation, pLockInfo, len, &len);
} while (status == (NTSTATUS)0xc0000004);
一旦分配了足够的内存,该函数就会成功返回,然后我们就可以像前面介绍的那样来遍历输出,并打印我们感兴趣的值了。
for (int i = 0; i < pLockInfo->LocksCount; i++) {
PVOID lockAddress = pLockInfo->Locks[i].Address;
USHORT lockType = (USHORT)pLockInfo->Locks[i].Type;
printf("Lock Address 0x%Xt", lockAddress);
printf("Lock Type 0x%Xrn", lockType);
}
它可以在32位Windows 7 上成功运行:
完整代码,包括64位Windows的相应版本,可以从Github下载。
SystemExtendedProcessInformation
在j00ru的论文中提到的最后一个SystemInformationClass值是SystemExtendedProcessInformation,它返回在系统中运行的所有进程和线程的详细信息,包括每个线程用户和内核模式堆栈的地址。 首先,我们需要定义正确的SYSTEM_INFORMATION_CLASS值。
typedef enum _SYSTEM_INFORMATION_CLASS {
SystemSessionProcessInformation = 57
} SYSTEM_INFORMATION_CLASS;
接下来,我们需要定义所有的输出结构,这些结构取自伯克利的BOINC项目。借助于逆向工程,人们已经对该结构有了全面的了解,所以我们不妨使用完整的结构定义。
typedef LONG KPRIORITY;
typedef struct _CLIENT_ID {
DWORD UniqueProcess;
DWORD UniqueThread;
} CLIENT_ID;
typedef struct _UNICODE_STRING {
USHORT Length;
USHORT MaximumLength;
PWSTR Buffer;
} UNICODE_STRING;
typedef struct _VM_COUNTERS {
SIZE_T PeakVirtualSize;
SIZE_T VirtualSize;
ULONG PageFaultCount;
SIZE_T PeakWorkingSetSize;
SIZE_T WorkingSetSize;
SIZE_T QuotaPeakPagedPoolUsage;
SIZE_T QuotaPagedPoolUsage;
SIZE_T QuotaPeakNonPagedPoolUsage;
SIZE_T QuotaNonPagedPoolUsage;
SIZE_T PagefileUsage;
SIZE_T PeakPagefileUsage;
} VM_COUNTERS;
typedef enum _KWAIT_REASON
{
Executive = 0,
FreePage = 1,
PageIn = 2,
PoolAllocation = 3,
//SNIP
WrRundown = 36,
MaximumWaitReason = 37
} KWAIT_REASON;
typedef struct _SYSTEM_THREAD_INFORMATION{
LARGE_INTEGER KernelTime;
LARGE_INTEGER UserTime;
LARGE_INTEGER CreateTime;
ULONG WaitTime;
PVOID StartAddress;
CLIENT_ID ClientId;
KPRIORITY Priority;
LONG BasePriority;
ULONG ContextSwitches;
ULONG ThreadState;
KWAIT_REASON WaitReason;
} SYSTEM_THREAD_INFORMATION, *PSYSTEM_THREAD_INFORMATION;
typedef struct _SYSTEM_EXTENDED_THREAD_INFORMATION
{
SYSTEM_THREAD_INFORMATION ThreadInfo;
PVOID StackBase;
PVOID StackLimit;
PVOID Win32StartAddress;
PVOID TebAddress;
ULONG Reserved1;
ULONG Reserved2;
ULONG Reserved3;
} SYSTEM_EXTENDED_THREAD_INFORMATION, *
PSYSTEM_EXTENDED_THREAD_INFORMATION;
typedef struct _SYSTEM_EXTENDED_PROCESS_INFORMATION
{
ULONG NextEntryOffset;
ULONG NumberOfThreads;
LARGE_INTEGER SpareLi1;
LARGE_INTEGER SpareLi2;
LARGE_INTEGER SpareLi3;
LARGE_INTEGER CreateTime;
LARGE_INTEGER UserTime;
LARGE_INTEGER KernelTime;
UNICODE_STRING ImageName;
KPRIORITY BasePriority;
ULONG UniqueProcessId;
ULONG InheritedFromUniqueProcessId;
ULONG HandleCount;
ULONG SessionId;
PVOID PageDirectoryBase;
VM_COUNTERS VirtualMemoryCounters;
SIZE_T PrivatePageCount;
IO_COUNTERS IoCounters;
SYSTEM_EXTENDED_THREAD_INFORMATION Threads[1];
} SYSTEM_EXTENDED_PROCESS_INFORMATION, *PSYSTEM_EXTENDED_PROCESS_INFORMATION;
在这些结构中,我们感兴趣的关键值是StackBase和StackLimit字段,它们提供了线程内核模式堆栈的起始地址及其边界。
再次重申,NtQuerySystemInformation不会告诉我们需要分配多少内存,所以我们需要利用循环来调用它。
ULONG len = 20;
NTSTATUS status = NULL;
PSYSTEM_EXTENDED_PROCESS_INFORMATION pProcessInfo = NULL;
do {
len *= 2;
pProcessInfo = (PSYSTEM_EXTENDED_PROCESS_INFORMATION)GlobalAlloc(GMEM_ZEROINIT, len);
status = query(SystemSessionProcessInformation, pProcessInfo, len, &len);
} while (status == (NTSTATUS)0xc0000004);
一旦函数成功调用,我们就可以为系统上运行的每个线程打印出相应的StackBase和StackLimit值了。为此,我们需要遍历所有的ProcessInfo结构,然后遍历其中的每个线程,并打印我们感兴趣的值。
while (pProcessInfo->NextEntryOffset != NULL) {
for (unsigned int i = 0; i < pProcessInfo->NumberOfThreads; i++) {
PVOID stackBase = pProcessInfo->Threads[i].StackBase;
PVOID stackLimit = pProcessInfo->Threads[i].StackLimit;
printf("Stack base 0x%Xt", stackBase);
printf("Stack limit 0x%Xrn", stackLimit);
}
pProcessInfo = (PSYSTEM_EXTENDED_PROCESS_INFORMATION)((ULONG_PTR)pProcessInfo + pProcessInfo->NextEntryOffset);
}
下面是它在32位Windows 7上面的运行结果:
这个示例的完整代码(包括用于64位系统的相应版本)可以在Github上找到。
Windows 8 64 bit
所有这些代码,要想用于64位Windows 8上,都需要稍作修改。当然,具体需要做出怎样的修改,则需要借助于调试代码本身来完成。
SystemModuleInformation
只有两处需要稍作修改,首先位于system_module结构之后的ImageBaseAddress指针是32位的,所以需要加入一个填充变量,至于填充的额外32位所包含的内容则是无所谓的。
typedef struct SYSTEM_MODULE {
ULONG Reserved1;
ULONG Reserved2;
#ifdef _WIN64
ULONG Reserved3;
#endif
PVOID ImageBaseAddress;
此外,一旦NtQuerySystemInformation被调用,用于打印基地址的printf语句需要进行相应的更新,以便打印64位指针。
printf("Base Addr 0x%llxrn", kernelImageBase);
编译之后,就可以成功运行在64位Windows 8上面了:
此外,编译后的代码也可以从Github上下载。
SystemHandleInformation
对于SystemHandleInformation来说,只需要改动print语句,其他一切正常。
#ifdef _WIN64
printf("Object 0x%llxt", object);
#else
printf("Object 0x%Xt", object);
#endif
在64位Windows 8上的运行结果:
最终的代码也可以从Github上下载。
SystemLockInformation
为了让SystemLockInformation可用于64位Windows,必须添加另一个填充变量,当我测试时,这个变量里面好像没有任何东西,不过,也可能还有其他用途,只是我没有注意到罢了。字段大小不会相加,因为还要考虑对齐问题。
ULONG Reserved2[2];
#ifdef _WIN64
ULONG Reserved3;
#endif
此外,还必须修修改打印锁地址的printf语句,使其支持64位地址。
#ifdef _WIN64
printf("Lock Address 0x%llxt", lockAddress);
#else
printf("Lock Address 0x%Xt", lockAddress);
#endif
之后,它就可以在64位Windows 8上面正常使用了:
最终的代码也可以从Github上下载。
SystemExtendedProcessInformation
SystemExtendedProcessInformation所需的改动也很少,只要在SYSTEM_THREAD_INFORMATION结构中填充128位即可——它肯定是有用处的,但具体我还不太清楚。
#ifdef _WIN64
ULONG Reserved[4];
#endif
}SYSTEM_THREAD_INFORMATION, *PSYSTEM_THREAD_INFORMATION;
另外,处理地址的printf语句需要像前面介绍的那样进行相应的更新。
#ifdef _WIN64
printf("Stack base 0x%llxt", stackBase);
printf("Stack limit 0x%llxrn", stackLimit);
#else
printf("Stack base 0x%Xt", stackBase);
printf("Stack limit 0x%Xrn", stackLimit);
#endif
完成上述修改之后,代码就可以在64位Windows 8上面正常运行了:
最终的代码也可以从Github上下载。
Windows 8.1 64 bit onward
至于在Windows 8.1上修改这些代码方面,我还是多少有点优势的:毕竟我早就阅读过Alex Ionescu的一篇文章,因此我知道可通过一种稍微不同的方式来运行二进制代码。 在Windows Vista中引入了完整性级别的概念,这将导致所有进程在下面所示的六个完整性级别之一上面运行。
完整性级别较高的进程可以访问更多的系统资源,例如沙盒进程通常是在较低的完整性级别上面运行,并且对系统其余部分的访问权限是最小的。 更多的细节可以在上面链接的MSDN页面上找到。
我创建了一个完整性水平较低的cmd.exe副本,具体方法请参见这里。当我试图在这个命令提示符下面运行NtQuerySystemInformation的二进制代码时,就会得到错误代码0xC0000022:
STATUS_ACCESS_DENIED的这个NTSTATUS代码定义如下:
进程已请求访问对象,但尚未授予这些访问权限。
但是,如果在中等完整性级别的命令提示符下运行该二进制代码话,则一切正常:
这意味着必须向函数添加完整性级别检查。
您可以使用SysInternals中的procexp查看完整性级别进程(见最后一列):
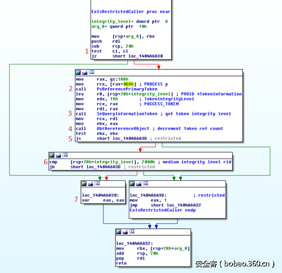
这时我开始研究,为了添加了该项检查,NtQuerySystemInformation在Windows 8和8.1之间发生了哪些变化。利用IDA考察NtQuerySystemInformation函数后,我发现它依赖于调用“ExpQueryInformationProcess”函数。
通过Diaphora检查这两个版本的ntoskrnl.exe的差异,我发现这个函数在两个操作系统版本之间发生了重大变化。
通过比较两个实现汇编代码的不同之处,很容易就可以看出,这里添加了一个对“ExIsRestrictedCaller”的调用,通过交叉引用可以获悉,它主要是从ExpQuerySystemInformation中调用的,并且在相关函数中也被调用了几次。
我还看了一下函数本身,我注释的汇编代码见下文。
根据我的理解,该函数的工作机制为:
1、检查在ecx中传递给它的未知值是否为0,如果是的话就返回0
2、使用PsReferencePrimaryToken增加调用进程令牌的引用计数
3、使用SeQueryInformationToken将调用进程令牌的TokenIntegrityLevel读入一个局部变量
4、使用ObDereferenceObject减少调用进程令牌的引用计数
5、检查SeQueryInformationToken是否返回错误代码,如果是就返回1
6、如果SeQueryInformationToken成功,将读取令牌完整性级别,并与0x2000(这个值表示中等完整性级别)进行比较
7、如果令牌完整性级别低于0x2000则返回1,否则返回0
Alex Ionescu在他的博客上提供了这个函数的逆向版本。 每次该函数被调用时,它就返回1,然后调用函数将返回前面提到的错误代码。
Win32k.sys系统调用信息泄露 Windows 7 32 bit
这个问题最初是由j00ru在发布白皮书几个月前发现的,并在原始博客文章中有更深入的讨论。
问题是,win32k.sys中的一些系统调用的返回值是小于32位的,例如VOID或USHORT,所以,在返回之前没有清除eax寄存器。 由于各种原因,在调用返回之前,内核地址在eax中结束,因此在调用之后立即读取eax,这些地址就会被完全暴露或部分暴露。
例如NtUserModifyUserStartupInfoFlags就完全暴露了ETHREAD结构的地址,下面你可以看到,在该函数返回之前调用了UserSessionSwitchLeaveCrit,这似乎向eax中加载了一个指向ETHREAD的指针,但是,由于函数返回之前没有清空寄存器的内容,导致这个地址完整保留了下来。
要想使用这些系统调用来泄漏地址,我们首先需要添加标准include和Winddi,因为它们定义了将要调用的函数使用的一些GDI(图形设备接口)的结构。
#include "stdafx.h"
#include <Windows.h>
#include <Winddi.h>
我决定,通过使用其用户空间包装器(在这种情况下是user32.dll和gdi32.dll)来调用这些系统调用,因此我需要获取DLL中的函数的偏移量。为此,我把该dll拖拽到IDA中,将反汇编重定位到0,然后过滤函数列表以寻找目标函数。这样,找到的函数的起始地址是我需要的dll的偏移量。
我选择了一个完全泄漏ETHREAD的函数,以及一个部分泄漏它的函数。类似的方法同样适用于W32THREAD。
//0x64D4B - NtUserModifyUserStartupInfoFlags
typedef DWORD(NTAPI * lNtUserModifyUserStartupInfoFlags)(DWORD Set, DWORD Flags);
//0xA2F4 - NtUserGetAsyncKeyState
typedef DWORD(NTAPI *lNtUserGetAsyncKeyState)(DWORD key);
//0x47123 - NtGdiFONTOBJ_vGetInfo
typedef VOID(NTAPI * lNtGdiFONTOBJ_vGetInfo)(FONTOBJ *pfo,ULONG cjSize,FONTINFO *pfi);
//0x47263 - NtGdiPATHOBJ_vEnumStartClipLines
typedef VOID(NTAPI * lNtGdiPATHOBJ_vEnumStartClipLines)(PATHOBJ *ppo, CLIPOBJ *pco, SURFOBJ *pso, LINEATTRS *pla);
为了调用这些函数,我们首先需要一个处理它们所在的DLL的句柄,所以,我们首先设法得到user32.dll的句柄。
HMODULE hUser32 = LoadLibraryA("user32.dll");
if (hUser32 == NULL) {
printf("Failed to load user32");
return 1;
}
如果上述代码成功运行,我们就可以把第一个函数的偏移量与HMODULE的值相加,从而获得函数入口点,然后就可以将其转换为正确的类型了。
lNtUserGetAsyncKeyState pNtUserGetAsyncKeyState = (lNtUserGetAsyncKeyState)((DWORD_PTR)hUser32 + 0xA2F4);
然后,我们调用该函数并使用内联汇编来获取在eax中留下的值,并打印出来。
pNtUserGetAsyncKeyState(20);
unsigned int ethread = 0;
__asm {
mov ethread, eax;
}
printf("NtUserGetAsyncKeyState ETHREAD partial disclosure: 0x%Xrn", ethread);
然后,我们对NtUserModifyUserStartupInfoFlags进行同样的处理。
lNtUserModifyUserStartupInfoFlags pNtUserModifyUserStartupInfoFlags = (lNtUserModifyUserStartupInfoFlags)((DWORD_PTR)hUser32 + 0x64D4B);
pNtUserModifyUserStartupInfoFlags(20, 12);
unsigned ethread_full = 0;
__asm {
mov ethread_full, eax;
}
printf("NtUserModifyUserStartupInfoFlags ETHREAD full disclosure: 0x%Xrn", ethread_full);
接下来,我们需要调用暴露W32THREAD指针的函数,它们都是在gdi32.dll中定义的,所以我们需要得到该DLL的句柄,然后就可以像前面那样来调用这些函数了。
HMODULE hGDI32 = LoadLibraryA("gdi32.dll");
if (hGDI32 == NULL) {
printf("Failed to load gdi32");
return 1;
}
lNtGdiFONTOBJ_vGetInfo pNtGdiFONTOBJ_vGetInfo = (lNtGdiFONTOBJ_vGetInfo)((DWORD_PTR)hGDI32 + NtGdiFONTOBJ_vGetInfoAddress);
FONTOBJ surf = { 0 };
FONTINFO finfo = { 0 };
pNtGdiFONTOBJ_vGetInfo(&surf, 123, &finfo);
long int w32thread = 0;
__asm {
mov w32thread, eax;
}
printf("NtGdiEngUnLockSurface W32THREAD full disclosure: 0x%Xrn", w32thread);
lNtGdiPATHOBJ_vEnumStartClipLines pNtGdiPATHOBJ_vEnumStartClipLines = (lNtGdiPATHOBJ_vEnumStartClipLines)((DWORD_PTR)hGDI32 + 0x47263);
PATHOBJ pathobj = { 0 };
CLIPOBJ pco = { 0 };
SURFOBJ pso = { 0 };
LINEATTRS pla = { 0 };
pNtGdiPATHOBJ_vEnumStartClipLines(&pathobj, &pco, &pso, &pla);
w32thread = 0;
__asm {
mov w32thread, eax;
}
printf("NtGdiPATHOBJ_vEnumStartClipLines W32THREAD full disclosure: 0x%Xrn", w32thread);
编译并运行代码,我们就可以看到被暴露的地址了。
Windows 8 64 bit onward
要使代码在Windows 8上运行,必须首先更新函数偏移量来匹配新的主机VM的二进制代码。 请注意,这里缺少NtGdiFONTOBJ_vGetInfo函数的地址,因为该函数在Windows 8 VM的gdi32版本中没有相应的定义。
//win8, 64bit
#define NtUserModifyUserStartupInfoFlagsAddress 0x263F0
#define NtUserGetAsyncKeyStateAddress 0x3B30
#define NtGdiPATHOBJ_vEnumStartClipLinesAddress 0x67590
第二个问题是,Visual Studio不支持针对amd64代码的内联汇编,所以我添加了一个名为“asm_funcs.asm”的简短文件,具体内容如下所示:
_DATA SEGMENT
_DATA ENDS
_TEXT SEGMENT
PUBLIC get_rax
get_rax PROC
ret
get_rax ENDP
_TEXT ENDS
END
所有这些实际上就是定义了一个名为“get_rax”的函数,虽然它什么都不做,但却会返回,并且根据调用约定,返回值将保存在rax中。
此外,我们还必须对Visual Studio项目的配置稍作修改,以使其编译所包含的汇编代码,为此,可以在solution explorer中右键单击项目,转到“Build Dependencies” – >“Build Customizations..”,然后在对话窗口中勾选'masm'选项。 Elias Bachaalany提供了更为详细的介绍,请访问这里。
然后,通过将这个函数声明为一个外部函数,将该函数导入到主文件中。
extern "C" unsigned long long get_rax();
最后,将相应的变量的长度改为64位,同时所有的printf语句也要进行相应的修改。
最终的代码可以从Github上下载。
忙活半天,终于可以在64位系统上运行我们的代码了,并且这个问题在Windows 8中也得到了修复!
Matt Miller在Black Hat USA 2012上的演讲的内核部分中讨论Windows 8漏洞利用缓解改进情况的时候,曾经引用了这个修复:
解决这些问题的方法非常简单,观察一下的从Windows 7和Windows 8中的win32.sys(如下图所示),我们可以看到,现在这些函数的实现方式中,调用敏感函数后所有的RAX被设置为一个新值。例如,在我考察过的两个泄露ETHREAD的函数中,UserSessionSwitchLeaveCrit导致返回前将泄露的地址放入RAX/ EAX中,这个问题已得到修复。
NtUserGetAsyncKeyState:Windows 8的实现在左边,Windows 7的实现在右边。 以前,这会导致泄漏ETHREAD的部分地址,因为在函数返回之前,只有eax的前16位被修改,现在使用movsx后,它将对较高的位进行清零。
NtUserModifyUserStartupInfoFlags:Windows 8的实现在左边,Windows 7的实现在右边。 以前,这会泄漏完整的ETHREAD地址,因为eax在返回之前根本没有被修改,现在eax被显式地设置为1。
描述符表 Windows 7 32 bit
x86描述符表有各种用途,在j00ru的论文中考察的是中断描述符表(IDT),处理器用它查找处理中断和异常的代码,而全局描述符表(GDT) 由处理器使用以定义内存段。
关于描述符表的更多细节请参考j00ru的论文,它们主要在内存隔离和特权隔离中扮演关键角色。全局描述符表寄存器(GDTR)定义了GDT的起始地址及其大小,它可以通过sgdt x86指令读取:
SGDT仅对操作系统软件有用; 但是,它可以在应用程序中使用,并且不会生成异常。
这意味着在Ring 3中运行的代码可以读取GDTR的值且不会引起异常,但无法对它进行写入操作。 GDTR的格式如下:
中断描述符表寄存器(IDTR)定义了IDT的起始地址及其大小,它可以使用sidt x86指令读取,并且与sgdt类似,也可以从ring 3调用,这一点真是带来了极大的便利性。IDTR的格式如下所示:
此外,Windows允许使用GetThreadSelectorEntry函数读取GDT中的特定表项。 在j00ru的论文中,他使用它来读取几个潜在的敏感表项,但是我将通过它来读取任务状态段(TSS)描述符。
我们可以使用内联汇编以6字节缓冲区作为参数来执行sidt指令。
unsigned char idtr[6] = { 0 };
__asm {
sidt idtr;
}
读取idtr后,我们只需要从内存中提取相应的值,就可以打印它们了。
unsigned int idtrBase = (unsigned int)idtr[5] << 24 |
(unsigned int)idtr[4] << 16 |
(unsigned int)idtr[3] << 8 |
(unsigned int)idtr[2];
unsigned short idtrLimit = (unsigned int)idtr[1] << 8 |
(unsigned int)idtr[0];
printf("Interrupt Descriptor Table Register base: 0x%X, limit: 0x%Xrn", idtrBase, idtrLimit);
同样,我们可以很容易地使用内联汇编来调用sgdt指令,然后提取基地址和极限值。
unsigned char gdtr[6] = { 0 };
__asm {
sgdt gdtr;
}
unsigned int gdtrBase = (unsigned int)gdtr[5] << 24 |
(unsigned int)gdtr[4] << 16 |
(unsigned int)gdtr[3] << 8 |
(unsigned int)gdtr[2];
unsigned short gdtrLimit = (unsigned int)gdtr[1] << 8 |
(unsigned int)gdtr[0];
printf("Global Descriptor Table Register base: 0x%X, limit: 0x%Xrn", gdtrBase, gdtrLimit);
接下来,我们要使用GetThreadSelectorEntry来读取TSS内容。
BOOL WINAPI GetThreadSelectorEntry(
_In_ HANDLE hThread,
_In_ DWORD dwSelector,
_Out_ LPLDT_ENTRY lpSelectorEntry
);
首先,我们使用Store Task Register / str指令为tss获取正确的段选择符。
WORD tr;
__asm str tr
接下来,我们创建一个空的LDT_ENTRY表项结构,并使用当前线程作为线程参数调用GetThreadSelectorEntry函数。
LDT_ENTRY tss;
GetThreadSelectorEntry(GetCurrentThread(), tr, &tss);
然后,我们就可以从下面已填充的LDT_ENTRY结构中读取TSS的基址和限制了。
unsigned int tssBase = (tss.HighWord.Bits.BaseHi << 24) +
(tss.HighWord.Bits.BaseMid << 16) +
tss.BaseLow;
unsigned int tssLimit = tss.LimitLow;
printf("TSS base: 0x%X, limit: 0x%Xrn", tssBase, tssLimit);
完成所有这些工作后,我们就可以编译并运行代码来查看地址了:
包括用于64位Windows的完整代码都可以从Github下载。
Windows 8 64 bit
我们的代码只要稍作修改,就可以在64位Windows上正常使用。最重要的是,Visual Studio无法在面向amd64的项目中使用内联汇编。对于sidt/sgdt来说,我们可以通过Visual Studio定义Compiler Intrinsic来解决这个问题。我们可以通过下列代码来读取GDTR。
unsigned char gdtr[10] = { 0 };
_sgdt(gdtr);
unsigned long long gdtrBase = (unsigned long long)gdtr[9] << 56 |
(unsigned long long)gdtr[8] << 48 |
(unsigned long long)gdtr[7] << 40 |
(unsigned long long)gdtr[6] << 32 |
(unsigned long long)gdtr[5] << 24 |
(unsigned long long)gdtr[4] << 16 |
(unsigned long long)gdtr[3] << 8 |
(unsigned long long)gdtr[2];
unsigned short gdtrLimit = (unsigned int)gdtr[1] << 8 |
(unsigned int)gdtr[0];
printf("Global Descriptor Table Register base: 0x%llx, limit: 0x%Xrn", gdtrBase, gdtrLimit);
_sgdt的作用与使用内联汇编调用sgdt完全相同。 gdtr的大小也必须进行更新以反映64位系统上的指针。读取IDTR的代码也需要进行类似的修改。
unsigned char idtr[10] = { 0 };
__sidt(idtr);
unsigned long long idtrBase = (unsigned long long)idtr[9] << 56 |
(unsigned long long)idtr[8] << 48 |
(unsigned long long)idtr[7] << 40 |
(unsigned long long)idtr[6] << 32 |
(unsigned long long)idtr[5] << 24 |
(unsigned long long)idtr[4] << 16 |
(unsigned long long)idtr[3] << 8 |
(unsigned long long)idtr[2];
unsigned short idtrLimit = (unsigned int)idtr[1] << 8 |
(unsigned int)idtr[0];
printf("Interrupt Descriptor Table Register base: 0x%llx, limit: 0x%Xrn", idtrBase, idtrLimit);
最后,需要包含头文件intrin.h,因为Compiler Intrinsics都是定义在这个文件中的。
#include <intrin.h>
GetThreadSelectorEntry似乎没有读取TSS的64位简单实现代码,因此将其弃用。
因为从Ring 3执行sidt/sgdt指令是amd64指令集的特性,而非操作系统特性,所以在Windows 8中仍然可以读取这些值:
Windows 8.1:
Windows 10:
与进程所在的完整性级别或用户具有的权限无关。
Hyper-V
根据Dave Weston和Matt Miller的Black Hat关于Windows 10的漏洞利用缓解进展方面的演讲来看,如果在系统上启用Hyper-V,并执行sidt或sgdt指令的话,管理程序将捕获它们并拦截返回值。
但是,这一点我还没有亲自验证过。
Win32k.sys Object Handle Addresses Windows 7 32 bit
Win32k是一个重要的驱动程序,提供将图形输出到Windows上的显示器、打印机等的相关功能。它维护会话(会话由表示单个用户的登录会话的所有进程和其他系统对象组成。)和存储所有GDI(图形设备接口)和用户句柄的句柄表。
为了降低访问此表的性能开销,通常将其映射到用户空间中的所有GUI进程。 用户空间中该表的地址可通过user32.dll导出为gSharedInfo。
这允许从用户模式寻找内核内存空间中所有GDI和用户对象的地址。 首先,我们需要定义这个表在内存中的结构,下面的结构取自ReactOS。
typedef struct _HANDLEENTRY {
PVOID phead;
ULONG pOwner;
BYTE bType;
BYTE bFlags;
WORD wUniq;
}HANDLEENTRY, *PHANDLEENTRY;
typedef struct _SERVERINFO {
DWORD dwSRVIFlags;
DWORD cHandleEntries;
WORD wSRVIFlags;
WORD wRIPPID;
WORD wRIPError;
}SERVERINFO, *PSERVERINFO;
typedef struct _SHAREDINFO {
PSERVERINFO psi;
PHANDLEENTRY aheList;
ULONG HeEntrySize;
ULONG_PTR pDispInfo;
ULONG_PTR ulSharedDelta;
ULONG_PTR awmControl;
ULONG_PTR DefWindowMsgs;
ULONG_PTR DefWindowSpecMsgs;
}SHAREDINFO, *PSHAREDINFO;
接下来,我们需要获取user32 DLL的句柄,并找到gSharedInfo变量的偏移量。
HMODULE hUser32 = LoadLibraryA("user32.dll");
PSHAREDINFO gSharedInfo = (PSHAREDINFO)GetProcAddress(hUser32, "gSharedInfo");
一旦解析出了用户空间中的表位置,我们就可以遍历句柄表,打印每个对象的内核地址、它的所有者和对象类型。
for (unsigned int i = 0; i < gSharedInfo->psi->cHandleEntries; i++) {
HANDLEENTRY entry = gSharedInfo->aheList[i];
if (entry.bType != 0) { //ignore free entries
printf("Head: 0x%X, Owner: 0x%X, Type: 0x%Xrn", entry.phead, entry.pOwner, entry.bType);
}
}
下面是它在32位Windows 7上的运行情况:
Windows 8/8.1 64 bits
为了将代码移植到64位系统,我们需要对代码稍作修改。 首先将SERVERINFO结构扩展为64位,方法是对dwSRVIFlags和cHandleEntries字段的大小进行相应的调整。
typedef struct _SERVERINFO {
#ifdef _WIN64
UINT64 dwSRVIFlags;
UINT64 cHandleEntries;
#else
DWORD dwSRVIFlags;
DWORD cHandleEntries;
#endif
同样,记录地址的printf语句也需要进行相应的修改,以便可以处理64位指针。
#ifdef _WIN64
printf("Head: 0x%llx, Owner: 0x%llx, Type: 0x%Xrn", entry.phead, entry.pOwner, entry.bType);
#else
printf("Head: 0x%X, Owner: 0x%X, Type: 0x%Xrn", entry.phead, entry.pOwner, entry.bType);
#endif
完成这些修改之后,它就可以在Windows 8.1上正常运行了。
Windows 10?
根据Dave Weston和Matt Miller在黑帽大会上的演讲,已经无法通过GDI共享句柄表获得内核地址。
但是当这个二进制代码在64位Windows 10 周年版虚拟机中运行时,我找到了一些像内核指针的东西:
通过考察这些地址,发现它们与内核空间中的预期会话空间地址范围相吻合,也就是都位于正确的取值范围内——至少对于64位的Windows 7来说的确如此。
接下来,我加载了一个64位Windows 8机器,连接内核调试器并转储了句柄表,并将其与我在调试器中看到的值进行了相应的比较。下面的几个匹配值已经高亮显示,我们期望的值都能从用户模式代码中找到。
然后,我在64位的Windows 10上面进行了同样的试验。
我发现句柄表的结构和指向的值,在不同的操作系统版本之间非常一致。我现在没有更多的时间来深入研究这些,所以这里先打一个问号,留待以后继续探索。




































